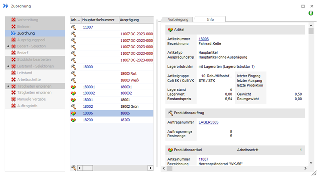
Im Register "Info" der Zuordnung stehen diverse Informationen, bezogen auf den aktuellen Artikel und den Produktionsauftrag, zur Verfügung.
Hinweis
Die Register Vorbelegung und "Info" können mit
Hilfe der Buttons
und
, welche sich im rechten oberen
Bereich des Fensters befinden, ein- bzw. ausgeblendet werden.
