Definitionsbereich - Vorgänger

 

In dem Bereich "Vorgänger" werden jene CRM-Schritte angezeigt, die laut Workflow Editor vor dem gerade aktiv gewählten Schritt ausgeführt werden können.

Hinweis

Ein Start- bzw. ein Nebenschritt kann nie einen "Vorgänger" haben kann.

 

 

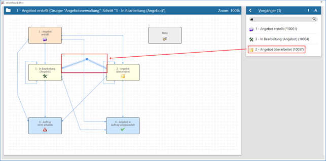
In diesem Beispiel ist der aktive Schritt "3 - In Bearbeitung (Angebot)". Dieser hat die Vorgänger "1 - Angebot erstellt", "2 - Angebot überarbeitet" und (per Schleife) "3 - In Bearbeitung (Angebot)".

 

Ø  Kopfzeile

In der Kopfzeile des Bereichs wird neben der Bezeichnung "Vorgänger" auch die Anzahl der Vorgängerschritte angezeigt.

 

Ø  Menü

Durch Anwahl des Menüs werden, abhängig vom aktuell gewählten Workflow-Objekt, weitere Funktionen zur Verfügung gestellt:

 

ü  Maximieren / Minimieren
Bei einem Maximieren werden die Vorgängerschritte als einziger Bereich in der Definition angezeigt, bzw. bei einem Minimieren wieder alle Bereiche in der Definition.

Hinweis

Über die Tastenkombination ALT + H kann der Bereich direkt maximiert bzw. minimiert werden.

 

Ø  Tabelle

In der Tabelle werden alle Vorgängerschritte angezeigt, wobei Nebenschritte hiervon ausgenommen sind. Durch Anwahl eines Eintrags wird die entsprechende Kante im Graphen hervorgehoben.

Beispiel